lixiang007666 commited on
Commit
40c6903
·
verified ·
1 Parent(s): e48a1d1

Upload 2 files

Browse files
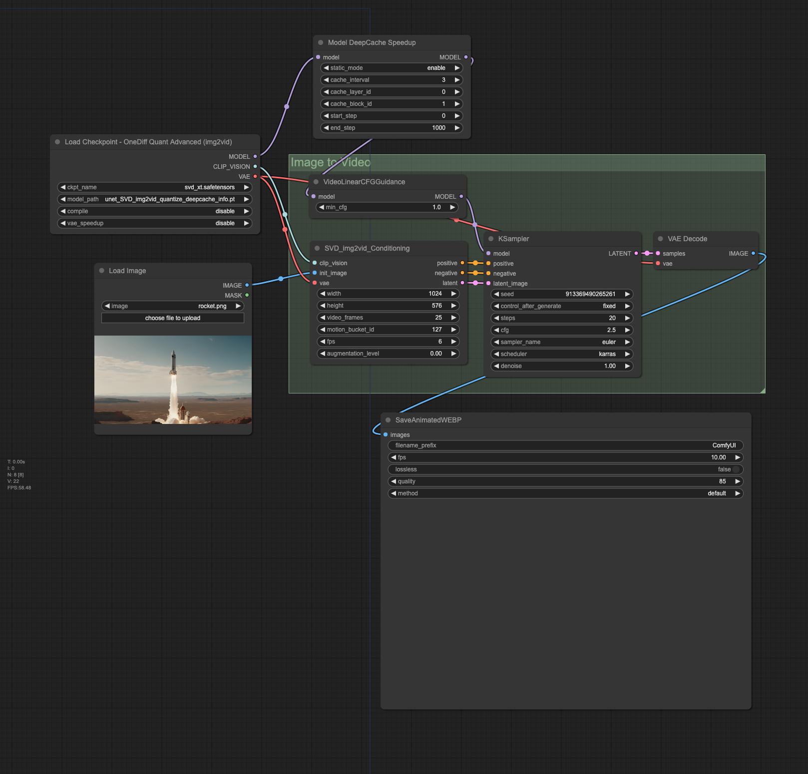
svd-int8-deepcache-workflow.png ADDED
unet_SVD_img2vid_quantize_deepcache_info.pt ADDED
@@ -0,0 +1,3 @@
 
 
 
 
1
+ version https://git-lfs.github.com/spec/v1
2
+ oid sha256:8d3dcd0ab406effe25e507de33f121f7b59051322850fb59d335945b91671ad0
3
+ size 47548