Hugging Face's logo Hugging Face
  • Models
  • Datasets
  • Spaces
  • Docs
  • Enterprise
  • VoxCPM

  • Log In
  • Sign Up

siliconflow
/
stable-video-diffusion-xt-comfyui-deepcache-int8

Model card Files Files and versions
xet
Community
stable-video-diffusion-xt-comfyui-deepcache-int8
928 kB
  • 1 contributor
History: 9 commits
lixiang007666's picture
lixiang007666
Update README.md
9c8be70 verified over 1 year ago
  • .gitattributes
    1.52 kB
    initial commit over 1 year ago
  • README.md
    843 Bytes
    Update README.md over 1 year ago
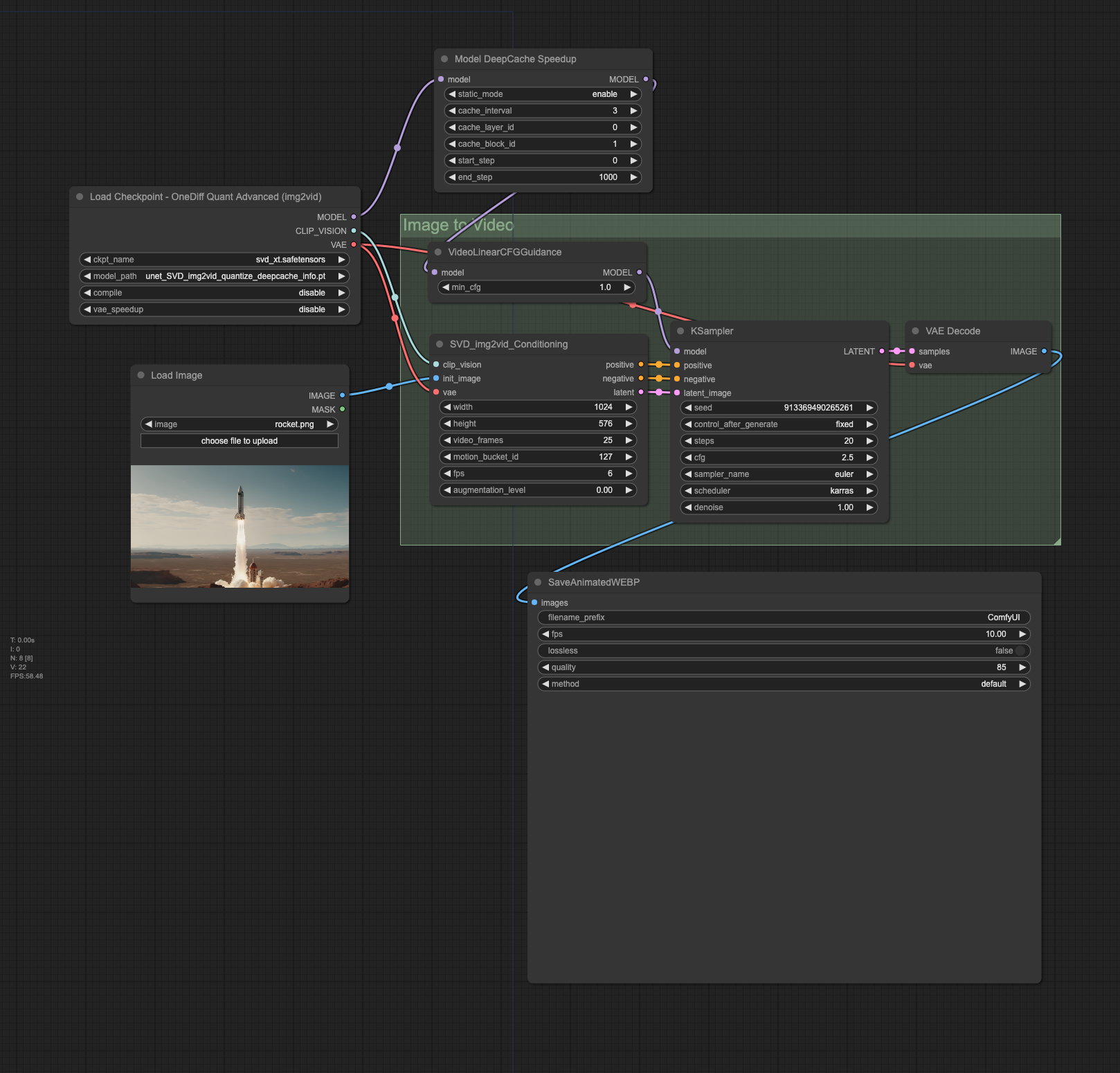
  • svd-int8-deepcache-workflow.png
    361 kB
    Upload 2 files over 1 year ago
  • svd-int8-workflow.png
    318 kB
    Rename svd-int8.png to svd-int8-workflow.png over 1 year ago
  • unet_SVD_img2vid_quantize_deepcache_info.pt

    Pickle imports

    • No problematic imports detected

    What is a pickle import?

    47.5 kB
    xet
    Upload 2 files over 1 year ago
  • unet_SVD_img2vid_quantize_info.pt

    Detected Pickle imports (3)

    • "collections.OrderedDict",
    • "torch.FloatStorage",
    • "torch._utils._rebuild_tensor_v2"

    What is a pickle import?

    199 kB
    xet
    Upload unet_SVD_img2vid_quantize_info.pt over 1 year ago